Erste Schritte |
|
<< Klicken um Inhaltsverzeichnis anzuzeigen >> Navigation: Allgemeine Einführung >
|
Inhalte

Abbildung 1 - Überblick zur Modellerstellung
Schritt 1 - Modellierungsoberfläche
•Erstellen Sie ein neues Projekt mit Details und öffnen Sie die Modellierungsoberfläche
|
Abbildung 2 - Modellierungsoberfläche |
•Erstellen Sie das Modell des gewünschten VSM mit SimVSM-Objekten, indem Sie es in die Modellierungsoberfläche ziehen
•Ziehen Sie die gewünschten Objekte in die Modellierungsoberfläche.
•Bilden Sie eine Grundstruktur ähnlich einem statischen VSM-Modell.
|
Abbildung 3 - Grundstruktur |
•Verbinden Sie alle Informationen und den Materialfluss für alle Objekte
•Nachdem Sie die Objekte platziert haben, stellen Sie alle grundlegenden Verbindungsanforderungen für den Materialfluss bereit
|
Abbildung 4 - Verbindungen |
•Stellen Sie alle wichtigen Eingabeparameter bereit, vom Kunden bis zum finalen Prozess
•Benennen Sie alle Prozessobjekte und stellen Sie alle erforderlichen Eingaben für die Simulation bereit
|
Abbildung 5 - Eingabeparameter |
•Hinzufügen von Schichtkalendern über das Einstellungssymbol in der Modellierungsoberfläche. Liefern von Schichtkalender-Input für ausgewählte Objekte im Modell
•Schritt 1: Erstellen Sie einen neuen Schichtkalender.
•Schritt 2: Geben Sie die Schichtzeit und eventuelle Pausen ein und wählen Sie die Tage aus, an denen die Schicht gelten soll.
•Schritt 3: Nach der Erstellung des Schichtkalenders fügen Sie den Schichtkalender zu den Objekten hinzu, wo er benötigt wird.
|
Abbildung 6 - Schichtkalender |
•Geben Sie bei Bedarf Details zum Informationsfluss mit Hilfe von Textfeldobjekten an
•Verbinden Sie die wichtigsten Informationsflüsse im Modell.
•Fügen Sie bei Bedarf Beschriftungen hinzu, indem Sie das Notiz-Objekt in der Modellierungsoberfläche verwenden
|
Abbildung 7 - Informationsfluss |
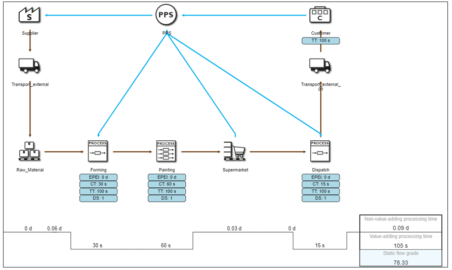
•Prüfen Sie, ob die Taktzeiten und alle statischen KPIs den statischen Berechnungen entsprechen
•Überprüfung der wichtigsten statischen KPIs, um zu prüfen, ob die Eingabeparameter den Erwartungen entsprechen
|
Abbildung 8 - Statische KPIs |
•Prüfen Sie, ob alle Objekte mit dem Material- oder Informationsfluss verbunden sind.
•Stellen Sie sicher, dass im Modell kein "!"-Symbol vorhanden ist.
|
Abbildung 9 - Bestätigung |
•Legen Sie im Bereich Einstellungen die Simulationsdauer fest, für die das Modell simuliert werden soll
|
Abbildung 10 - Simulationszeit |
Schritt 10 - Simulation starten
•Starten Sie die Simulation, indem Sie auf den Button Alternativen und dann auf den Simulation starten (Button mit Flagge) neben dem Modellnamen klicken
•Nach Angabe der Simulationsdauer kann die Simulation gestartet werden.
•Die Play-Taste startet die Simulation und der Fortschritt wird auf dem Display angezeigt
|
Abbildung 11 - Simulation starten |
•Alle Ergebnisse können nach der Simulation auf der Registerkarte Ergebnisse überprüft werden
•Die Ergebnisse der Simulation können auf der Registerkarte Ergebnisse angezeigt werden.
•Mehrere Abschnitte sind zur Interpretation und Verbesserung verfügbar
|
Abbildung 12 - Ergebnisse |
Schritt 8 - Bestätigung der Alternative
•Prüfen Sie, ob alle Objekte mit dem Material- oder Informationsfluss verbunden sind.
•Stellen Sie sicher, dass im Modell kein "!"-Symbol vorhanden ist.
|
Abbildung 13 - Bestätigung der Alternative |
Schritt 9 - Simulation der Alternative starten
•Starten Sie die Simulation, indem Sie auf den Button Alternativen und dann auf den Button Simulation starten (Button mit Flagge) neben dem Modellnamen klicken
•Nach Angabe der Simulationsdauer kann die Simulation gestartet werden.
•Die Play-Taste startet die Simulation und der Fortschritt wird auf dem Display angezeigt
|
Abbildung 14 - Simulation der Alternative starten |
Schritt 10 - Ergebnisse der Alternative
•Alle Ergebnisse können nach der Simulation auf der Registerkarte Ergebnisse überprüft werden
•Die Ergebnisse der Simulation können auf der Registerkarte Ergebnisse angezeigt werden.
•Mehrere Abschnitte sind zur Interpretation und Verbesserung verfügbar.
|
Abbildung 15 - Ergebnisse der Alternative |
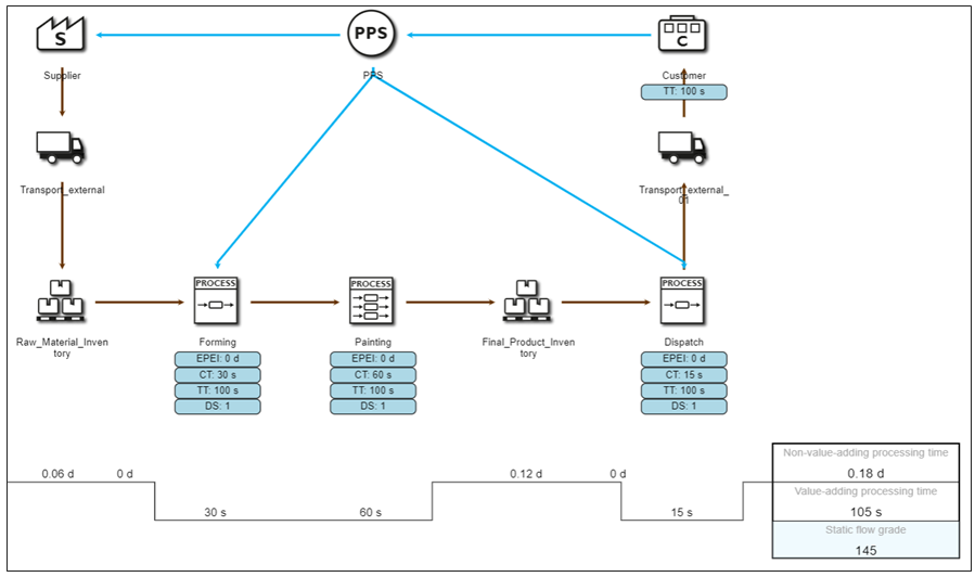
Schritt 11 - Vergleich der Ergebnisse
•Die Ergebnisse der Alternativen können direkt mit dem Basismodell verglichen werden, um die Verbesserungen zu veranschaulichen
•Mit dem Button Alternative können 2 verschiedene Modelle zum Vergleich der Ergebnisse ausgewählt werden
|
Abbildung 16 - Vergleich der Ergebnisse |
© SimPlan AG - AG Hanau HRB 6845 - info@simplan.de - www.simplan.de